帮助文档 > 使用教程 > 一键搞定!小红书作品数据批量采集与导出教程
一键搞定!小红书作品数据批量采集与导出教程
2025-11-17 17:12:39 栏目:使用教程
查看(956)
第一步:进入脚本
1. 打开明智云脚本平台,在脚本列表中找到【小红书作品信息采集】。
2. 点击进入脚本详情页,查看功能简介和核心能力。

第二步:了解脚本功能
在脚本介绍页面,可以看到:
支持批量关键词搜索
支持作品链接直接解析
实时获取作品详情(点赞、评论、作者信息等)

第三步:配置采集参数
场景一:按关键词搜索
1. 在“搜索关键词”框中输入关键词(每行一个,最多10个)。
2. 设置搜索类型、延时和查询分页数。
3. 点击【开始执行】。

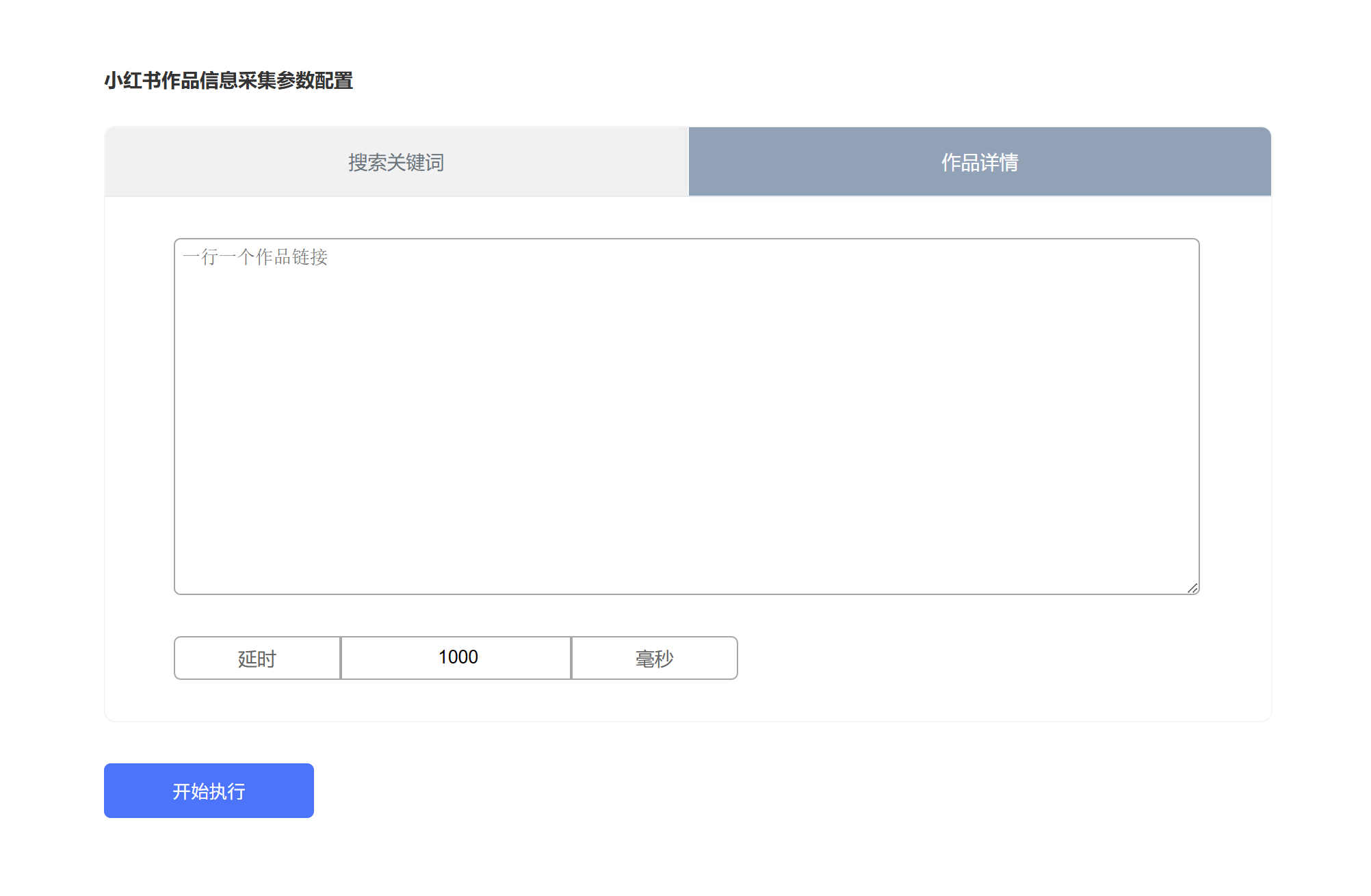
场景二:按作品链接采集
1. 在“作品详情”框中粘贴作品链接(每行一个)。
2. 设置延时(建议1000毫秒以上)。
3. 点击【开始执行】。

第四步:查看采集结果
脚本运行后,您可以在“数据结果”页面实时查看采集到的作品信息,包括:
作品标题、链接、类型
点赞数、评论数
作者昵称、主页链接
发布时间、关键词等

第五步:导出数据
采集完成后,点击【导出】按钮,选择导出方式:
本地文件:EXCEL、CSV、TXT、JSON
数据库:SqlServer、MySQL
网络接口:WebAPI
